搜狗浏览器怎么切换兼容模式
时间:2025-09-07 | 作者: | 阅读:0相信有许多的朋友还不知道搜狗浏览器怎么切换兼容模式,下面由心愿游戏为您带来答案哦,希望能帮助到你。
搜狗浏览器怎么切换兼容模式
方法一
打开搜狗浏览器进入网页后,单击页面空白处,点击【切换到兼容模式】。?
方法二
1、打开搜狗浏览器进入网页后,可以看到地址栏后方有一个闪电标志,代表当前是高速模式。?
2、点击高速模式即可切换到兼容模式。
方法三
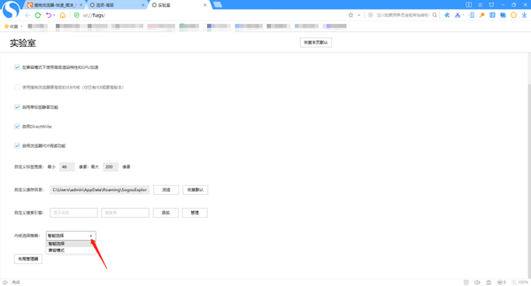
1、进入搜狗浏览器【菜单】界面,点击【选项】。?
2、在【选项】界面,点击【高级】,找到【实验室】,点击【更多高级设置】。?
3、点击【内核选项策略】后的下拉菜单,将【智能选择】改为【兼容模式】,这样以后打开的所有网页都是以兼容模式打开了。但是高速模式加载网页速度快,占用资源相对较低,因此小编不建议大家修改成所有网页在兼容模式下打开。?
结语:上面是心愿游戏的小编为您收集的搜狗浏览器怎么切换兼容模式,希望能帮到大家,更多相关的文章请关注心愿游戏。
来源:https://soft.3dmgame.com/gl/1572.html
免责声明:文中图文均来自网络,如有侵权请联系删除,心愿游戏发布此文仅为传递信息,不代表心愿游戏认同其观点或证实其描述。
相关文章
更多-
- 搜狗浏览器怎么更改背景皮肤 搜狗浏览器主题怎么更换【个性化推荐】
- 时间:2026-04-20
-
- 搜狗浏览器如何导入书签_搜狗书签导入详细教程【说明】
- 时间:2026-04-15
-
- 搜狗浏览器如何完全卸载清理残留_搜狗浏览器完全卸载清理残留方法
- 时间:2026-04-14
-
- 搜狗浏览器怎么开启无痕窗口
- 时间:2026-04-13
-
- 搜狗浏览器设置自动保存密码的操作教程
- 时间:2026-02-12
-
- 搜狗浏览器中去掉下面热搜的操作方法
- 时间:2026-02-12
-
- 搜狗浏览器出现兼容模式停止工作的解决办法
- 时间:2026-02-12
-
- 搜狗浏览器设置托盘显示的操作教程
- 时间:2026-02-12
精选合集
更多大家都在玩
大家都在看
更多-
- 双开门冰箱咋样维修方便吗
- 时间:2026-05-03
-
- 燕云十六声玉池见闻任务怎么完成
- 时间:2026-05-03
-
- 《明日方舟》贝洛内干员技能介绍
- 时间:2026-05-03
-
- 王者荣耀马超访茗客上线时间是什么时候
- 时间:2026-05-03
-
- 《饼干人联盟》奶油苏打饼干介绍
- 时间:2026-05-03
-
- 艾尔登法环黑夜君临DLC见弃空洞者大空洞地图怎么玩
- 时间:2026-05-03
-
- 2025王者荣耀五五开黑节有哪些免费皮肤
- 时间:2026-05-03
-
- 《红色沙漠》冰冷黑暗板金披风获取教程 冰冷黑暗板金披风在哪
- 时间:2026-05-03




