multisim怎么打开设计工具箱?multisim打开设计工具箱方法
时间:2026-03-01 | 作者: | 阅读:0multisim怎么打开设计工具箱?multisim打开设计工具箱方法
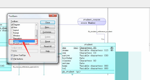
1、首先,我们打开电脑,双击打开multisim软件,在菜单栏中点击tools。
2、然后,在下拉菜单栏中,我们点击打开Customize Toolbars。
3、接着,我们找到palette。
4、最后,我们将palette的前面打上勾,并点击close按钮,退出就可以了。
来源:https://www.downza.cn/xy/169120.html
免责声明:文中图文均来自网络,如有侵权请联系删除,心愿游戏发布此文仅为传递信息,不代表心愿游戏认同其观点或证实其描述。
相关文章
更多-
- Multisim14.0进行基本电路仿真的操作方法
- 时间:2026-02-12
-
- Multisim怎么绘制BZV60-C5V1二极管?Multisim绘制BZV60-C5V1二极管的步骤教程
- 时间:2026-02-11
-
- multisim怎么查看版本?multisim查看版本教程
- 时间:2026-02-10
-
- multisim怎么查看帮助文档?multisim查看帮助文档教程
- 时间:2026-02-10
-
- multisim怎么把画布扩大?multisim把画布扩大教程
- 时间:2026-02-10
-
- multisim怎么绘制1N4742A二极管?multisim绘制1N4742A二极管教程
- 时间:2026-02-10
-
- multisim怎么新建窗口?multisim新建窗口教程
- 时间:2026-02-10
-
- multisim电流表在哪里?multisim电流表查看方法
- 时间:2026-02-10
精选合集
更多大家都在玩
大家都在看
更多-
- ColorOS 16正式版来了!锁屏岛、AI闪记重磅上线
- 时间:2026-04-17
-
- Fi连接频繁断开怎么办 无线网不稳定修复方法【技巧】-手机Wi
- 时间:2026-04-17
-
- 零基础了解 cap定理 netflix infoq:快速入门说明
- 时间:2026-04-17
-
- 看图精灵图片叠加教程
- 时间:2026-04-17
-
- 《放开那三国》04月18日1567区-分崩离析
- 时间:2026-04-17
-
- 王者荣耀世界连结系统怎么样
- 时间:2026-04-17
-
- 王者荣耀世界问迹任务怎么完成
- 时间:2026-04-17
-
- 《红色沙漠》钢铁之心马蹄铁获取攻略-德梅尼斯和平关塞宝箱位置详解
- 时间:2026-04-17



